logo rsud logo rsud
  • Home
  • Profil
    • Tentang Kami
    • Struktur Organisasi
    • Denah
    • Mitra Kami
    • Dokumen Sakip
      • Rencana Strategis (RENSTRA)
      • Rencana Kerja
      • Perjanjian Kinerja
      • Indikator Kinerja Individu
    • Maklumat
    • Penghargaan
    • Profil Pejabat Struktural
  • Layanan
    • Layanan Unggulan
    • Rawat Jalan
      • Alur Pendaftaran
      • Poli Rawat Jalan
    • Rawat Inap
      • Alur Pendaftaran
      • Ruangan Rawat Inap
    • Penunjang Medis
    • Fasilitas Publik
    • Promo Kesehatan
  • Dokter Kami
  • Info dan Media
    • Kontak Kami
    • Artikel
    • Berita
    • Gallery
    • Video
  • SIPP
    • Profil Penyelenggara
    • Profil Pelaksana
    • Produk Layanan
    • Maklumat Pelayanan
    • Survei Kepuasan Masyarakat
    • Pengaduan Masyarakat
    • FAQ
    • Penilaian Kinerja Lembaga
    • Standar Pelayanan
    • Informasi Publik
  • Daftar Online
Emergency Call Emergency
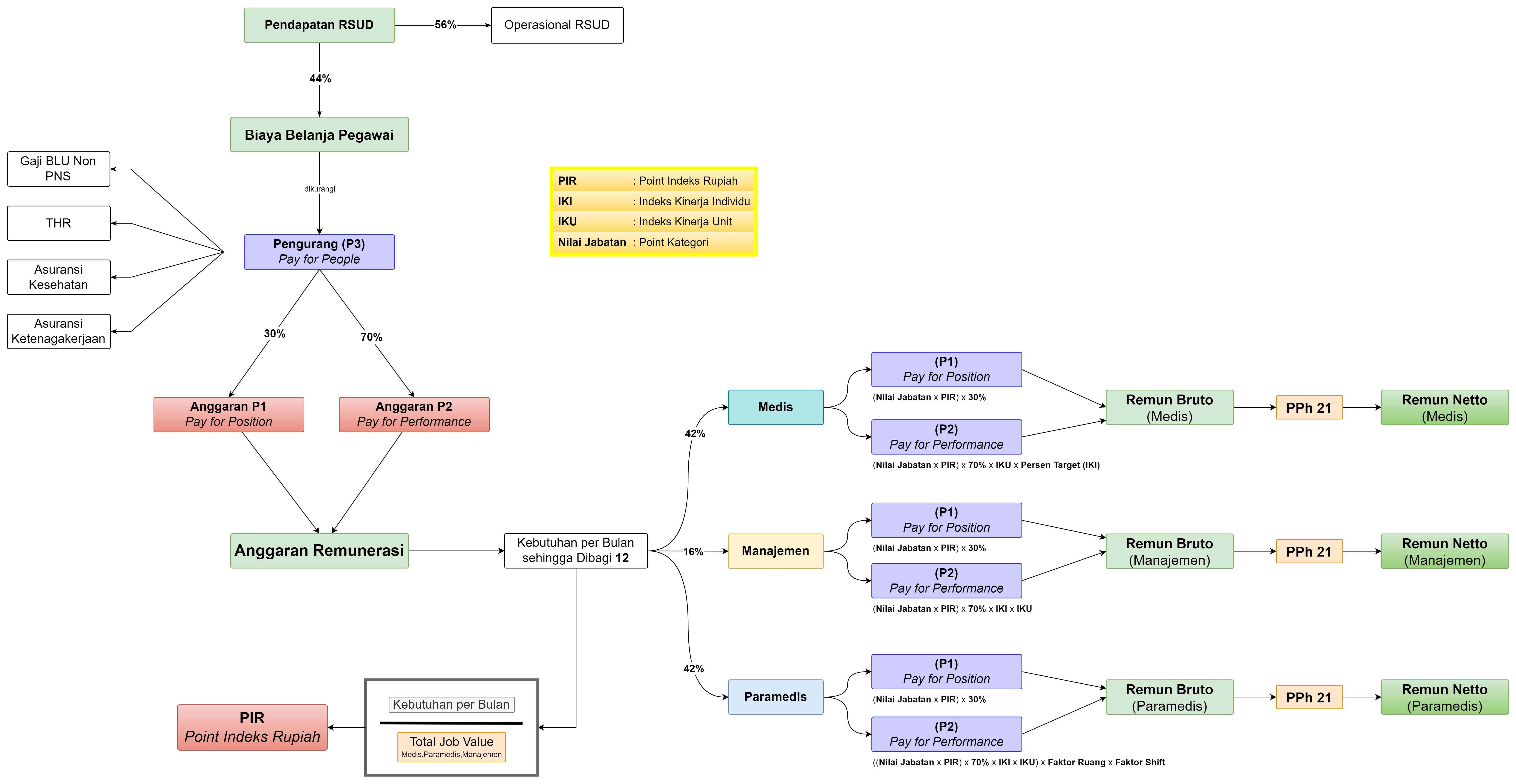
  1. Layanan
  2. Rawat Inap

Alur Pendaftaran Rawat Inap

RSUD dr. Wahidin Sudiro Husodo

Jl. Surodinawan No.170, Mergelo, Surodinawan, Kota Mojokerto,
Jawa Timur 61328

Phone:
082245918859 (Pendaftaran Rawat Jalan)
0321 - 322194 (Informasi)
0321 - 324277 (Instalasi Gawat Darurat)
Email:
rsu.wsh.mjk@gmail.com

Informasi

  • FAQ
  • Tentang Kami
  • Jadwal Dokter
  • Rawat Jalan
  • Rawat Inap

Layanan Unggulan

  • Layanan USG 4D
  • Poli Eksekutif
  • Kateterisasi Jantung (Cath Lab)
  • Hemodialisis
Copyright © 2026 KSATRIA Wahidin. All Rights Reserved